성능모니터링

  • 솔루션
  • 성능모니터링

애플리케이션 관점의 전 구간 거래추적이 가능한 End-to-End 성능 관리 솔루션 InterMax

InterMax는 애플리케이션 서버와 데이터베이스 서버 등 전 구간의 성능 관리를 통합적 / 효율적으로 수행하기 위한 애플리케이션 성능 모니터링 솔루션입니다. N-Tier로 구성된 복잡한 비즈니스 서비스 환경에서 사용자 요청부터 내부 WEB-WAS-DB-외부 시스템 연계 구간 (EAI/FEP 등)까지 End-to-End 트랜잭션 추적 기능을 제공합니다.

  • 포인트 모니터링(APM) 및 거래추적(E2E) 통합 제공

  • 전 구간 트랜잭션 단위의 거래 추적이 가능한 유일한 솔루션

  • 클라우드 환경에도 유연한 솔루션

  • 대형 금융 / 제조 / 공공기관에서 검증

특장점

InterMax는 금융 / 공공 / 통신 / 제조 등 대규모 시스템 관제 시에도 수평적 확장이 가능한 안정적이고 검증된 아키텍처로 설계되었습니다.

전 구간 통합 모니터링

사용자, WEB, WAS, TP, 외부연계

End-to-End 거래 추적

개별 트랜잭션 단위 거래 호출 추적 (Call Trace)

토폴로지 모니터링

실시간 서비스 호출 관계 및 수행 현황 종합 상황판 제공

메모리 누수 추적

애플리케이션에서 사용한 객체의 메모리 누수 추적 / 분석

순위 확인이 가능한 랭킹 분석

트랜잭션 / SQL별 수행 변동에 대한 일자별 분석

DB 모니터링 솔루션과 연계

MaxGauge와의 상세 세션 연동 분석

모바일 App 모니터링 솔루션과 연계

InterMax for Mobile과의 개별 트랜잭션 연계 추적

클라우드 환경 지원

다양한 PaaS 환경에 대한 Scale In / Out 연동

모니터링 뷰

Real-time View

InterMax는 가동 중인 모든 노드(Instance)들에 대한 실시간 성능 데이터를 수집하여 장애 발생 시 알람 및 모니터링 기능을 제공합니다. 주요 성능 지표들에 대한 실시간 추이와 패턴을 통하여 서비스의 운영 현황을 쉽게 모니터링하고 대응할 수 있습니다.

Topology View

전체 시스템을 대상으로 한 구간별 설정과 업무별 그룹핑을 통하여 서비스간 호출 관계는 물론, 성능 병목 구간과 장애 알람 발생 현황 등을 쉽게 판단할 수 있는 종합 상황판을 제공합니다.

Business Monitoring

비즈니스 관점의 업무 정의와 그룹핑을 통하여 서비스 레벨의 성능 모니터링이 가능한 별도 대시보드를 제공합니다.
각 구간 / 업무별 처리 현황과 성능 지표 추이의 상세 확인이 가능합니다.

Transaction Path View

개별 트랜잭션에 대한 End-to-End 거래 추적을 통하여 성능 지연이 발생한 구간과 대상 인스턴스를 빠르게 추적합니다. 상세 Method Level Tracing은 물론, Sync, Async 서비스에 대한 호출 연계가 가능합니다.

MaxGauge Linkage

InterMax 실시간 모니터링 화면에서 DB(Oracle) 관련 연동 모니터링이 가능합니다. Docking 화면을 통한 DB 성능 지표 모니터링은 물론, 솔루션간 화면 연동을 통한 상세 모니터링이 가능합니다.

분석 뷰

Performance Trend

서비스 지연이나 성능 이슈가 있는 시점에 대한 성능 추이 분석 기능입니다. 특정 장애 시점에 대해 WAS & DB 성능 지표, 시스템(OS) 성능 지표들 간의 상호 연관 이슈를 동시에 분석할 수 있습니다. 또한 해당 시점의 Active Session 정보와 Process List 등을 제공합니다.

Trace Analysis

성능 지연 발생 시, 트랜잭션 별로 모든 구간에 대해 거래가 흘러간 구간 이동 정보가 표시됩니다. 거래가 느린 구간에 대한 Call Trace를 직관적으로 확인 및 분석하여 병목 구간에 대한 튜닝 포인트를 확인할 수 있습니다.

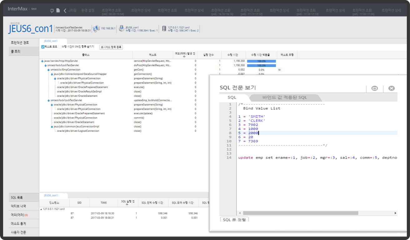
Transaction Detail

성능 지연 트랜잭션에 대한 상세 분석이 가능합니다. 병목이 발생된 애플리케이션 호출 Trace에 대한 Method / SQL 분석 및 상세 쿼리와 실제 사용된 Bind Value를 제공합니다.

Top Transaction

특정 기간 동안 성능 지연이 빈번하게 발생된 Top Transaction과 Top SQL에 대한 정보를 추출 및 분석하여 집중 튜닝 자료로 활용할 수 있습니다. 트랜잭션 / 쿼리의 수행 건수와 응답시간을 기준으로 성능에 영향을 줄 수 있는 목록을 집중 튜닝하여 시스템 성능 향상과 안정적인 서비스 운영이 가능합니다.

Ranking Analysis

튜닝 전후의 개선 효과를 분석하거나 특정 이벤트 기간 발생한 트랜잭션 / 쿼리의 부하 패턴을 다른 일자들과 비교할 때 활용합니다.

아키텍처

도입 사례

은행 전사 통합 업무 시스템

도입 배경

업무 영역별 개별 포인트 모니터링 솔루션 관점에서 통합 모니터링 필요성 및 전 구간 End-to-End 거래 추적 시스템 구축 필요

도입 효과

  • 전사 업무 시스템 장애 및 문제 발생 시 응답속도 개선, 시스템 다운타임 최소, 장애 조치 시간 단축
  • 성능 지연 원인에 대한 명확한 추적과 분석, 조치로 대국민 서비스 품질 향상
  • 장애 발생 시 집중 분석 가능하여 조치 시간의 30% 이상 획기적인 단축 효과
  • E2E 솔루션 도입 후 모니터링 일원화로 인력 운영 효율성 및 예산 절감 효과

공공 차세대 시스템

도입 배경

기관의 핵심 업무시스템 구축 시 애플리케이션 성능 모니터링 및 최적화를 위한 APM 솔루션 도입 필요

도입 효과

  • 다양한 개발 환경과 패키지성 개발 도구들에 대한 어플리케이션 성능 병목의 명확한 원인 분석과 도출로 성능 개선에 큰 기여
  • DB 모니터링 솔루션과의 통합 대시보드 구축으로 신속한 장애 대응 체계 마련
  • 실시간 모니터링을 통해 성능 지연 원인과 Lock 발생 현황을 즉시 확인하여 신속한 장애 대응 체계 마련
  • 성능 관리 측면에서 시스템에 부하를 주지 않으면서 기관에서 찾으려고 했던 것보다 더 많은 정보를 제공